Леруа Мерлен Иваново - Компания Резонанс

Автоматизация зданий и сооружений
Ноябрь 2020 г.

Назначение системы

Автоматизация и диспетчеризация инженерного оборудования торгового центра "Леруа Мерлен" в г. Иваново предназначена для обеспечения эффективного и централизованного управления инженерными системами здания. Основная цель — поддержание оптимальных условий эксплуатации, улучшение контроля за использованием ресурсов, повышение безопасности и сокращение эксплуатационных затрат. Система позволяет осуществлять мониторинг работы оборудования в режиме реального времени и своевременно реагировать на отклонения от заданных параметров.
Задача реализации новой системы

Реализация новой системы направлялась на создание единого, надежного решения для управления инженерными системами торгового центра. Основные цели включали централизацию контроля за вентиляцией, освещением, отоплением и водоснабжением, минимизацию ручного вмешательства, повышение энергоэффективности и улучшение безопасности эксплуатации путем контроля критических параметров.

Внедрение новой системы также включало ряд других целей:

поддержание заданных параметров температуры, освещенности и работы систем вентиляции;
технический учет ресурсов и контроль их качества;
обеспечение безопасности и предотвращение аварийных ситуаций;
энергоэффективность и оптимизация работы систем;
надежное функционирование систем.

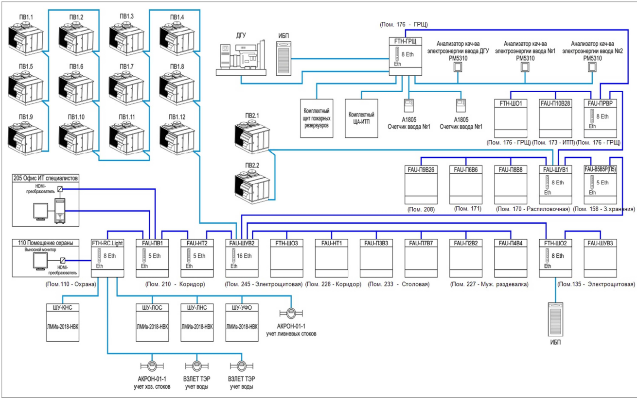
Структурная схема системы автоматизации и диспетчеризации.

11

Решение

Система автоматизации была разработана на базе контроллеров Carel c.pCO и модулей расширения Carel c.PCOe, которые обеспечивают управление всеми основными инженерными системами здания, включая вентиляцию, освещение и отопление. Вся система объединена в единую Ethernet-сеть для централизованного контроля оборудования из диспетчерской. Для реализации функций автоматизации используется 21 шкаф управления, а также дополнительное оборудование, такое как преобразователи интерфейсов MOXA Nport 5232 и контроллеры сторонних производителей (Danfoss, Schneider Electric, Riello).

На стартовом экране АРМ представлена сводная информация о состоянии всех систем объекта, включая обогрев, вентиляцию, освещение, электропитание, насосное оборудование и канализационные системы. Отображаются рабочие параметры, состояния устройств и аварийные сообщения. Состояние оборудования визуализируется с помощью цветовых индикаторов, обеспечивая быстрый контроль и диагностику.

44

Экранная форма системы вытяжной вентиляции с открытым окном установки. Окно установки отображает текущий режим работы (ручной, автоматический или выключен), состояние вентилятора, возможность настройки расписания (ежедневное, по дням недели) и просмотр тренда состояний. Также указано текущее состояние системы.

55

Окно управления системой освещения отображает текущее состояние освещения в различных зонах объекта. Показываются уровни освещенности, доступ к управлению светильниками и их состоянию. Также предусмотрены настройки режимов работы (ручной, автоматический) и возможность сброса аварий. В нижней части экрана расположен журнал аварий для контроля событий системы освещения.

66
Исполнительная система MasterSCADA 3.X MSRT-U-NET PRO и OPC-сервер Modbus Universal MasterOPC обеспечивают визуализацию процессов, сбор и анализ данных с 1063 каналов. Система обладает высоким уровнем функциональности — 4296 различных функций позволяют контролировать, управлять и диагностировать работу инженерных систем в режиме реального времени.

Экранная форма установки приточной вентиляции.

77

Экранная форма установки приточно-вытяжной вентиляции.

88

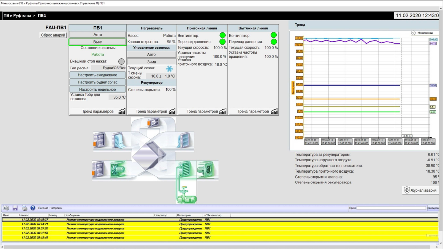
Экранная форма установки руфтопа.

98

Экранная форма ЛНС, КНС, ЛОС, водоснабжения с открытым окном трендов состояний КНС.

99

Функции системы

ПО MasterSCADA, установленное на автоматизированных рабочих местах, предоставляет следующие функции:

мониторинг состояния оборудования (вентиляция, тепловентиляторы, освещение, системы отопления), контроль качества электроэнергии и ресурсов;
технический учет воды на вводе и сброса сточных вод, контроль параметров и архивирование данных с измерительных приборов;
ведение трендов показаний датчиков и состояний всех систем, включая контроль за температурными и прочими параметрами;
сигнализация отклонений от нормы (превышение концентрации водорода, критические уровни воды в резервуарах) и выдача предупреждений при сбоях;
визуализация процессов работы инженерных систем, отображение состояния оборудования на плане здания;
отображение и контроль параметров электропитания, работы устройств ДГУ, ИБП, а также сплит-систем и насосов;
управление освещением по расписанию, освещенности и вручную;
управление вентиляцией и тепловентиляторами по расписанию, по датчикам температуры и вручную, поддержание заданных температурных параметров;
контроль и управление всеми системами через контроллеры шкафов автоматизации.

Результат

В результате внедрения системы инженеры получили доступ к оперативной информации о состоянии всех систем в режиме реального времени. Система обеспечивает возможность удаленного управления автоматизированными системами, а также доступа к архивным данным и трендам. Дополнительно, благодаря глубокой аналитике и оптимизации работы оборудования, значительно улучшена эксплуатационная надежность и снижены эксплуатационные затраты.

Спасибо! Скоро с вами свяжутся.

Написать нам
Контактное лицо:

Тема запроса
Сообщение:

Спасибо! Скоро с вами свяжутся.

Связаться с менеджером
Контактное лицо:

Опишите проект:

Прикрепите файл:

1 pdf/doc/docx-файл не больше 10Мб

Спасибо за обращение!
Ссылки на скачивание отправлены вам на почту.

Приглашаем к сотрудничеству

Контактное лицо:

Тема запроса

Сообщение:

Спасибо! Ваша заявка принята!

Заявка на сотрудничество
Ваша цель сотрудничества с нами:
Наименование ВУЗа:

Город:

Форма обучения:
Контактное лицо:

Спасибо! Скоро с вами свяжутся.

Отправить резюме
Контактное лицо:

Укажите образование и специальность:

Краткое мотивационное письмо:
Файл резюме:

1 pdf/doc/docx-файл не больше 10Мб
Опишите опыт работы:

Спасибо! Скоро с вами свяжутся.

Регистрация на мероприятие
Контактное лицо:

Спасибо! Скоро с вами свяжутся.

Получить консультацию
Контактное лицо:

Опишите проект:

<

Спасибо! Скоро с вами свяжутся.

Начать обучение
Контактное лицо:

Спасибо за обращение!
Ссылки на скачивание отправлены вам на почту.

Попробовать ПО

Оставьте свои контактные данные — мы вышлем ссылку и инструкцию.

Вы получите доступ к демонстрационному проекту.

Контактное лицо:

Комментарий:

Спасибо за обращение!
Ссылки на скачивание отправлены вам на почту.

Попробовать ПО на своей модели

Оставьте свои контактные данные — мы вышлем ссылку на установку и инструкции.

Вы сможете протестировать ПО на своей информационной модели.

Контактное лицо:

Комментарий:

Спасибо! Ваша заявка принята!

Запросить конфигурацию
Контактное лицо:

<

Количество тегов для каждой копии MasterOPC через точку с запятой (например 500;1000):

Объект автоматизации:

Реквизиты:

Дополнительные пожелания:

Дополнительные документы:

До 2 pdf/doc/docx/odt-файлов не больше 10Мб каждый

Спасибо! Ваша заявка принята!

Запросить конфигурацию
Контактное лицо:

Параметры конфигурации
Количество внешних точек ввода-вывода:
Количество серверов ввода-вывода:
Количество дополнительных клиентов:
Протоколы для связи с нижним уровнем:
Операционная система в проекте:
ТЗ, структурная схема или другие документы:

До 2 pdf/doc/docx/odt-файлов не больше 10Мб каждый
Дополнительная информация:

Спасибо! Вы успешно зарегистрированы

Регистрация успешна

Регистрация
Имя

Поле обязательно для заполнения

Фамилия

Поле обязательно для заполнения

Отчество

Поле не должно содержать цифры

Телефон

Неверно введен телефон

E-mail

Неверно введен e-mail

Компания

Поле обязательно для заполнения

ИНН

Пароль

Поле обязательно для заполнения

Подтверждение пароля

Поле обязательно для заполнения

Письмо для смены пароля отправлено

Восстановление пароля
E-mail

Неверно введен e-mail

Вернуться к началу страницы